
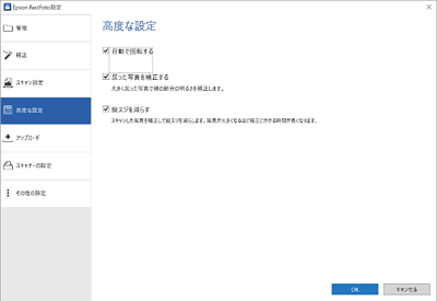
写真の向きを自動的に検出して、正しい向きになるように回転します。写真によっては正しく回転できないことがあります。
反った写真でフチの部分の明るさを補正します。この機能をオンにするかオフにするかについては、以下の表をご覧ください。
![]() |
裏側に反った写真 |
機能をオン |
![]() |
印刷面に反った写真 |
機能をオフ |
写真によっては正しく補正できないことがあります。
スキャナー内部のガラス面の汚れが原因で発生する、スキャンした画像の縦スジを減らします。
ガラス面の汚れがひどいときは、縦スジを減らせないことがあります。スキャナーのクリーニングを促すメッセージが表示されたら、クリーニングしてください。